【理论前沿】RWA与数字主权:代币化大宗商品与基建资产如何重塑全球贸易结算体系?
【摘要】RWA正从金融投资工具演变为重塑全球贸易结算的基石。它通过锚定实体战略资产,为构建独立于传统体系的价值网络与数字主权提供了技术路径。
%20拷贝.jpg)
引言
真实世界资产(Real World Assets, RWA)代币化,这个概念已经不再局限于加密圈内的讨论。它正在快速突破纯粹的金融投资范畴,进入地缘经济和国际贸易的宏大叙事。过去,我们谈论RWA,更多关注的是如何将一栋房产、一笔私募股权代币化,以增强其流动性。现在,一些国家和大型企业集团的视野已经投向了更具战略意义的领域,比如将大宗商品、基础设施等核心资产转化为数字凭证,用作跨境贸易的结算与抵押工具。
这并非简单的技术升级,而是一场潜在的范式革命。它试图回答一个核心问题,在全球贸易体系中,我们是否能构建一个不完全依赖传统清算网络(如SWIFT)和单一主权货币(如美元)的价值交换系统。通过将一国的石油、矿产、港口收费权等核心价值上链,一个全新的、以实体资源为背书的数字价值体系正在浮现。这不仅关乎贸易效率,更直接触及了数字经济时代下,一个国家如何定义和捍卫其“数字主权”与金融独立性的根本问题。
本文将从技术架构、应用场景、核心挑战等多个维度,系统性地剖析RWA如何驱动这场变革,以及它在实践中需要跨越的技术与制度障碍。
💠 一、RWA的角色跃迁:从金融工具到贸易结算基石
%20拷贝-qmfz.jpg)
RWA的演进路径,是从一个提升资产流动性的金融工具,逐步转变为支撑国际贸易与结算体系的底层基础设施。理解这一角色跃迁,需要深入其技术本质与核心驱动力。
1.1 RWA的核心本质:价值的可编程映射
RWA的本质,并非简单地为一项资产发行一个“数字证书”。其核心在于将物理世界中复杂、非标、低流动性的资产价值,通过一系列技术与法律流程,精准地映射到区块链网络上,使其成为一种可编程、可组合、可全球流转的标准化数字凭证。
这个过程包含两个关键环节:
价值发现与剥离:首先需要识别资产中能够产生稳定、可预测现金流的部分。例如,对于一个港口,其核心价值并非物理建筑本身,而是未来数十年的特许经营收费权。对于一笔原油期货,其价值在于未来特定时间点提取特定数量原油的权利。RWA技术的目标就是将这些“权利”或“未来现金流”从实体资产中剥离出来,使其成为可独立定价和交易的单元。
链上映射与确权:通过法律结构(如特殊目的载体SPV、信托)和技术手段(智能合约),将这些价值单元的所有权、收益权与链上的数字代币进行强绑定。每一枚代币都代表了对底层实体资产的一份清晰、可执行的权利。
这种映射一旦完成,原本固化的实体资产就被赋予了数字世界的原生属性,包括原子性、可组合性和全天候可交易性。
1.2 价值映射的技术与法律路径
将现实世界的资产价值安全、合规地转移到链上,需要一个严谨的多层架构。这个过程远比发行一个普通的ERC-20代币复杂,它深度依赖于链下法律框架与链上技术实现的协同。
1.2.1 链下法律结构的构建
这是RWA项目成功的基石。没有合法合规的链下结构,链上代币的价值就无从谈起。目前主流的实现方式主要有两种。
特殊目的载体(SPV)模式:这是机构级RWA项目最常用的模式。项目方会设立一个独立的法律实体(SPV),该实体专门用于持有和管理标的资产。例如,要代币化一栋商业地产,会先将该地产的所有权转移至一个SPV。然后,该SPV发行股权或债权凭证,这些凭证再与链上的RWA代币一一对应。代币持有者在法律上成为该SPV的股东或债权人,间接拥有了对底层资产的权利。这种模式的优势在于风险隔离,SPV的破产风险与原始资产持有方相互独立。
信托(Trust)模式:在这种模式下,资产所有者将资产委托给一个受法律监管的信托公司。信托公司作为受托人,为资产的受益人(即代币持有者)管理资产。信托契约明确规定了代币持有者的权利和资产处置方式。这种模式在需要高度信用背书和法律保障的场景中非常适用。
1.2.2 链上技术实现的逻辑
链上部分的核心是智能合约,它负责定义RWA代币的经济模型、权利义务和生命周期管理。
代币标准:通常会采用成熟的代币标准,如以太坊的ERC-20(同质化代币)或ERC-721/ERC-1155(非同质化代币)。对于代表可分割所有权的资产(如一揽子国债),ERC-20更适用。对于代表独特、不可分割资产(如一幅艺术品、一栋别墅)的场景,ERC-721更合适。
权限与合规控制:与公链上的原生加密资产不同,RWA代币通常需要嵌入合规模块。例如,通过ERC-1400等证券型代币标准,可以实现白名单机制,只允许通过KYC/AML(了解你的客户/反洗钱)审查的地址持有和交易代币。智能合约还可以编程实现锁定期、分红派息、投票治理等复杂逻辑。
数据预言机(Oracle):RWA的价值与现实世界数据紧密相连。例如,一个与黄金挂钩的RWA代币,其价格需要实时锚定国际金价。一个与商业地产租金收益挂钩的代币,需要定期获取租金支付数据。数据预言机就是连接链上智能合约与链下真实世界数据的桥梁,确保链上逻辑能够根据真实世界事件准确执行。
下表总结了两种主要法律结构的区别。
1.3 超越传统金融的宏观驱动力
RWA从概念走向实践,背后是深刻的宏观经济与地缘政治驱动力。
对高效、低成本结算的追求:传统的跨境贸易结算严重依赖代理行体系和SWIFT网络。一笔支付通常需要经过多个中间环节,耗时数天,成本高昂。基于区块链的RWA结算,可以实现近乎实时的点对点价值转移,将结算周期从T+N天缩短至T+几秒,同时大幅降低中介费用。
全球“去美元化”趋势:近年来,地缘政治冲突加剧,金融制裁被频繁使用,许多国家开始寻求减少对美元体系的依赖。RWA提供了一种可行的替代方案。通过将本国的战略资源(如石油、天然气)代币化,并以此为基础构建新的贸易结算网络,相关国家可以在特定贸易联盟内部形成一个不依赖美元的价值闭环。
盘活沉睡的低流动性资产:全球有数百万亿美元的资产(如基础设施、未上市股权、房地产)被锁定在低流动性的市场中。RWA技术能够将这些资产“切碎”成标准化的数字单元,面向全球投资者进行融资和交易,极大地提升了资本配置效率。这对于需要大量资金进行基础设施建设的发展中国家尤其具有吸引力。
💠 二、架构解析:构建RWA驱动的全球贸易新体系
要实现RWA驱动的全球贸易结算,需要一个复杂且稳健的多层次技术与制度架构。这个架构必须能够协同处理货币、资产、合规和数据等多个维度的问题。我们可以将其解构为四个相互关联的核心层次。
2.1 货币与结算层 (Currency & Settlement Layer)
这是整个体系的血液,负责价值的计价和清算。没有稳定、合规的数字货币,RWA的流转就无从谈起。这一层主要由两类数字货币并行驱动。
2.1.1 合规稳定币的角色
合规稳定币,如USDC、PYUSD,是由大型、受监管的金融机构发行,并与美元等法币1:1锚定的数字货币。它们在当前阶段扮演着至关重要的角色。
价值尺度:为RWA资产提供了一个稳定、可信的计价单位。一单位的石油RWA值多少钱?可以直接用USDC来标价。
交易媒介:作为RWA交易的主要支付工具。买方支付USDC,卖方交付RWA代币,整个过程可以在链上通过智能合约原子化完成。
生态桥梁:连接了传统金融世界与数字资产世界。用户可以通过银行账户方便地出入金,购买或赎回稳定币,这极大地降低了参与门槛。
然而,主流稳定币依然锚定美元,并未完全脱离传统货币体系的框架。因此,对于追求更高金融独立性的国家而言,央行数字货币(CBDC)是更长远的选择。
2.1.2 央行数字货币(CBDC)的桥接
CBDC是由国家央行发行的法定数字货币,具有国家信用背书,是法币的数字形态。在RWA贸易结算体系中,CBDC的价值体现在其主权性和无信用风险的特性上。
主权结算工具:两国之间的贸易,可以使用各自的CBDC进行直接结算,彻底绕开第三方国家的货币和清算系统。例如,中国可以使用数字人民币(e-CNY)从沙特购买石油RWA,沙特则收到e-CNY,可用于从中国购买基建服务。
多边CBDC桥(mBridge)项目:这是解决不同国家CBDC之间互操作性问题的关键探索。由国际清算银行(BIS)主导,联合中国、香港、泰国、阿联酋等多地央行参与的mBridge项目,旨在构建一个通用的底层平台,让各国的CBDC能够在这个平台上进行高效、低成本的跨境支付和结算(PvP, Payment-versus-Payment)。
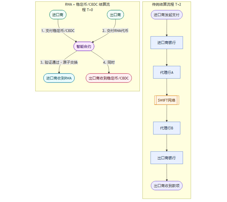
2.1.3 结算流程的演进
我们可以通过一个简化的流程图来理解结算体系的运作。

这个流程图清晰地展示了RWA体系如何通过智能合约实现**“一手交钱,一手交货”**的原子化结算,从根本上消除了传统贸易中的结算风险和时间延迟。
2.2 资产与合约层 (Asset & Contract Layer)
这一层是整个架构的核心,负责将实体资产的权利转化为链上可执行的数字逻辑。
2.2.1 资产上链的法律与技术融合
如前所述,SPV和信托是连接链下法律世界与链上数字世界的关键枢纽。在实际操作中,这个过程需要法律文件、资产评估报告、审计报告等一系列链下文档的数字化和哈希上链,以建立一个可供审计的信任链条。
例如,在代币化一笔基建项目的未来收益权时,需要:
由独立的第三方评估机构出具关于项目未来现金流的评估报告。
由律师事务所设计SPV结构,并起草相关法律文件,明确代币持有者的权利。
将这些文件的哈希值记录在发行RWA的智能合约中,任何人都可以验证链上代币与链下法律文件的对应关系。
2.2.2 智能合约的自动化履约
智能合约是实现贸易流程自动化的核心工具。它不仅仅是代币的发行器,更是一个可编程的商业协议执行引擎。
链上信用证:传统的信用证流程繁琐,依赖人工审核单据。通过智能合约,可以创建一个“链上信用证”。当物联网设备(如港口的传感器)确认货物已到港,或者当数字仓单系统确认货物已入库时,这些数据通过预言机触发智能合约,自动将货款(稳定币/CBDC)释放给出口商。整个过程无需人工干预,实现了“代码即法律”的自动履约。
动态派息与分红:对于能够产生持续现金流的RWA(如房地产租金、基础设施收费权),智能合约可以被编程为自动分红工具。当项目方将收益(如租金)兑换成稳定币并存入指定合约地址后,合约会根据每个代币持有者所占的份额,自动计算并派发股息到其钱包地址。
2.2.3 原子互换(Atomic Swaps)的风险消解
原子互换是区块链技术带来的一个革命性功能。它保证了一笔交易中的多个操作要么全部成功,要么全部失败,不会出现中间状态。在RWA贸易中,这意味着彻底消除了交易对手方风险。
在没有原子互换的场景下,进口商先付款,可能会担心出口商不发货;出口商先发货,则会担心进口商不付款。而通过智能合约实现的原子互换,支付稳定币和转移RWA代币这两个操作被捆绑在一个交易中。只有当双方都将自己的资产(货币和RWA)发送到合约中,合约才会同时将资产交换给对方。任何一方违约,整个交易都会回滚,资产将退还给各自的所有者。
2.3 监管与合规层 (Regulatory & Compliance Layer)
RWA要从实验走向主流,必须解决监管与合规的难题。一个设计良好的RWA体系,应当将合规要求“嵌入”到技术架构的每一个环节中。
2.3.1 嵌入式合规(Embedded Compliance)
这是一种主动式的合规策略,即在系统设计之初就将监管规则代码化。
数字身份(DID)与可验证凭证(VC):体系中的每一个参与方(个人、企业、机构)都拥有一个去中心化的数字身份(DID)。其KYC/AML状态、业务资质等信息,可以由权威机构(如银行、政府部门)签发为可验证凭证(VC),并与DID绑定。
基于身份的访问控制:RWA代币的智能合约可以被设计为只与持有特定VC的DID进行交互。例如,某个RWA被定性为证券,那么只有持有“合格投资者”凭证的DID才能购买和持有该代币。这从技术上保证了交易始终发生在合规的参与者之间。
可追溯与可审计性:区块链的不可篡改特性为监管提供了极大的便利。每一笔交易都有时间戳,并被永久记录。监管机构可以被授予特定的读取权限,实时或事后审计资金流向和资产转移路径,极大地提高了监管效率。
2.3.2 跨司法辖区监管的挑战与协作
RWA的全球流动性也带来了前所未有的监管挑战。当一个代表巴西铁矿石的RWA被一个在新加坡注册的基金购买,并通过一个部署在以太坊主网上的去中心化交易所进行交易时,应该适用哪个国家的法律?
解决这个问题没有捷径,需要国家间的深度协作。
监管沙盒:多国监管机构可以通过设立“跨境监管沙盒”,允许金融科技公司在有限和受控的环境中测试新的RWA产品和业务模式。这有助于监管者在风险可控的前提下,理解技术、发现问题、并逐步形成统一的监管标准。
国际标准制定:国际组织(如BIS、金融稳定理事会FSB、国际证监会组织IOSCO)正在积极研究RWA,并尝试推动制定全球性的监管原则和技术标准。这对于避免监管套利和市场分割至关重要。
2.4 数据与互操作层 (Data & Interoperability Layer)
这一层是连接数字世界与物理世界、以及连接不同区块链网络的神经系统。
2.4.1 预言机(Oracles)的可信数据输入
预言机的可靠性直接决定了RWA体系的安全性。如果预言机提供了错误的数据(例如,错误的大宗商品价格),可能会导致智能合约做出错误的判断,造成巨大的经济损失。
因此,构建一个去中心化、抗操纵的预言机网络至关重要。这通常需要:
多个独立数据源:从多个权威的数据提供商(如路透社、彭博社)获取数据,避免单点故障。
去中心化节点网络:由多个独立的节点运营商负责从数据源获取数据,并在链上进行聚合和验证。对提供不一致数据的节点进行经济惩罚。
可信执行环境(TEE):利用硬件安全技术,确保数据在从数据源传输到区块链的过程中不被篡改。
2.4.2 跨链协议的价值网络构建
RWA资产不可能只存在于单一的区块链上。未来必然是多链并存的格局。一个代表中国基础设施资产的RWA可能发行在兼容中国CBDC的联盟链上,而一个全球大宗商品交易平台可能建立在以太坊或其Layer2网络上。
跨链互操作协议,如跨链互操作协议(CCIP)或LayerZero,就是实现这些“价值孤岛”之间互联互通的桥梁。它们允许用户在一个链上锁定其RWA资产,并在另一个链上生成一个等值的映射资产,从而实现RWA的跨链转移和交易。这对于构建一个统一、流动的全球RWA市场至关重要。
💠 三、应用场景与创新模式:从数字易货到可编程融资
%20拷贝-oldp.jpg)
理论架构的最终目的是服务于现实世界的商业场景。RWA驱动的贸易体系并非空中楼阁,它已经在具体的应用中展现出重塑传统模式的潜力。其核心创新在于,将古老的“以物易物”思想与现代的可编程金融相结合,创造出前所未有的灵活性与效率。
3.1 核心模式:“资源-工程”互换的数字化升级
国际贸易中一个经典的模式是“资源换工程”。资源丰富的国家(如产油国、矿产国)用其未来的资源产出作为支付承诺,换取技术先进国家为其建设基础设施(如港口、铁路、发电站)。传统模式下,这个过程依赖于复杂的长期贷款、主权担保和多边金融机构的介入,流程漫长且充满不确定性。
RWA将这一模式进行了彻底的数字化重构。
一个典型的流程如下:
资产代币化(Tokenization):某产油国A的国家石油公司,通过设立在国际金融中心(如香港、新加坡)的SPV,将其未来五年石油产量中的一部分(例如,每日10万桶的提货权)作为底层资产。该SPV发行与这部分提货权严格锚定的RWA代币,我们称之为“OilRWA”。每一枚OilRWA代表在未来特定时间点提取一桶标准原油的权利。
贸易结算(Settlement):该国与某基建强国B的工程公司签订合同,建设一个价值50亿美元的深水港。合同约定,工程款的一部分(例如,20亿美元)将用等值的OilRWA支付。随着工程进度的达成(可通过链下监理报告和链上智能合约验证),国A分批将OilRWA代币支付给国B的工程公司。
资产处置与融资(Disposition & Financing):国B的工程公司现在持有了大量的OilRWA。它面临多种选择:
持有至到期(Hold to Maturity):如果公司本身有能源需求,或看好未来油价,可以持有这些代币,在未来凭此提取实体原油。
二级市场出售(Secondary Market Trading):将OilRWA在合规的数字资产交易所出售给全球的能源交易商、对冲基金或其他投资者,迅速回笼资金。
抵押融资(Collateralized Financing):将OilRWA作为抵押品,在链上(如DeFi借贷协议)或链下(传统银行)获取低成本的过桥贷款,以满足其自身的现金流需求。
这个模式的革命性在于,它将一份非标的、长期的远期商品合约,转化成了一种标准化的、高流动性的数字金融资产。
3.2 贸易生命周期的全流程再造
我们可以通过一个序列图来更清晰地展示这个闭环是如何运作的。

3.3 关键使能技术:信任的机器化
上述场景的实现,依赖于一系列关键技术的成熟与融合,它们共同构建了一个“信任机器”,将传统贸易中依赖人工和纸质文档的环节自动化和代码化。
3.3.1 数字仓单与物联网(IoT)的融合
对于大宗商品贸易而言,确保链上代币与链下实物的一致性是核心痛点。数字仓单技术是解决这个问题的关键。
什么是数字仓单:它是由合法仓储机构签发的、具有法律效力的电子提货凭证。它记录了货物的种类、数量、质量、存放地点等关键信息。
与RWA的结合:当一批货物(如电解铜、大豆)进入指定交割仓库后,仓库会签发一张数字仓单,并将其与一个或一批NFT(非同质化代币)进行绑定。这个NFT就是这批货物的唯一数字所有权凭证。货物的交易,就转化为这个NFT在链上的转移。
IoT的加持:通过在仓库和货物运输工具(如集装箱)上部署IoT传感器(如GPS、温湿度传感器、电子锁),可以实时监控货物的状态和位置。这些数据通过预言机持续不断地写入区块链,为资产提供了动态的、可验证的“在场证明”。如果传感器检测到异常(如集装箱被异常打开),可以自动冻结对应的NFT交易,防止欺诈。
3.3.2 可编程供应链金融
RWA将供应链金融从一种基于核心企业信用的“应收账款”融资,升级为一种基于真实货权的“物权”融资,极大地扩展了其范围和效率。
在这种新范式下,一家中小型的出口商,无需等待货物运抵目的地并获得买家确认,它可以在货物装船的那一刻,就将代表这批货物所有权的RWA代币抵押给一个全球性的DeFi借贷协议,立即获得运营所需的现金流。这对于改善全球中小企业的生存环境具有不可估量的价值。
3.4 全球范围的实践与探索
这些创新模式并非纸上谈兵,全球多个经济体和组织已经开始了积极的探索。
中国的实践:上海钢联等大宗商品信息服务商,已经开始探索将其数据资产(RDA, Registered Digital Asset)与稳定币结合,用于跨境结算试点。这本质上是将可信的数据作为一种价值凭证,是RWA概念的延伸。
香港的战略布局:香港金管局正在大力推动RWA生态的发展,其“Project Ensemble”项目旨在探索代币化存款和代币化资产的互操作性。香港政府发行的代币化绿色债券,更是为RWA在主权信用资产领域的应用树立了标杆。
国际清算银行(BIS)的推动:BIS主导的mBridge项目,其长期愿景不仅仅是CBDC的跨境支付,更是要支持代币化资产(即RWA)的跨境交易和“券款对付”(DvP, Delivery-versus-Payment)。
这些实践虽然仍处于早期阶段,但它们共同指向了一个清晰的方向,即利用RWA和区块链技术,构建一个更高效、更普惠、更多元化的全球贸易金融新秩序。
💠 四、数字主权的新内涵:从价值锚定到金融独立
当RWA的应用从企业层面上升到国家战略层面时,它便被赋予了全新的内涵,即成为捍卫和延伸国家“数字主权”的利器。在数字经济时代,主权的边界不再仅仅是物理疆域,更体现在对数据、货币和金融基础设施的自主控制能力上。
4.1 构建国家级的数字价值锚
在布雷顿森林体系解体后,全球货币体系进入了纯粹的信用货币时代。美元的价值,主要由美国的国家信用、经济实力和军事力量背书。而在数字世界中,价值的定义更加多元,但也更加飘忽不定。
RWA为国家在数字空间中建立一个坚实的、由实体资源背书的价值锚定物提供了可能。
从“信用背书”到“实体背书”:一个国家可以将其最核心、最具有全球共识价值的战略资产——如已探明的石油储量、锂矿储量、港口未来30年的经营权——进行代币化。这些RWA代币的价值,不再仅仅依赖于抽象的国家信用,而是直接与全球市场对这些实体资源的需求挂钩。
数字时代的“黄金标准”:这在某种意义上,可以看作是数字时代的一种“资源本位”或“新黄金标准”。当一个国家发行的数字货币(如CBDC)或其主导的稳定币,能够与这些核心战略资产RWA进行方便、可信的兑换时,其数字货币的国际公信力和吸引力将得到极大增强。它向世界传递了一个清晰的信号,即“我的数字货币背后,有真实的、硬核的价值支撑”。
4.2 弱化对传统金融基础设施的结构性依赖
长期以来,全球跨境支付和清算体系高度集中,主要依赖于少数几个由特定国家主导的基础设施。
SWIFT:全球银行间金融电信协会,负责传递支付指令,是金融信息的“邮局”。
CHIPS:纽约清算所银行同业支付系统,是全球最大的私营美元支付清算系统之一,处理了绝大多数的美元跨境支付。
这种高度中心化的结构,在提升效率的同时,也带来了潜在的风险。一旦被排除出这些系统,一个国家的国际贸易和金融活动将面临巨大障碍。
RWA与CBDC的结合,为构建一个并行的、自主可控的替代性基础设施提供了技术蓝图。
双边/多边结算网络:在“一带一路”或RCEP(区域全面经济伙伴关系协定)等区域贸易联盟内部,成员国之间可以构建一个基于区块链的RWA结算网络。
价值交换闭环:在这个网络中,A国出口能源RWA,B国出口工业品RWA,C国出口基建服务RWA。这些RWA可以直接进行交换,或者通过联盟内共同认可的数字货币(如多边CBDC桥上的合成型CBDC)进行计价和结算。
绕开中介:整个过程点对点完成,无需经过传统的代理行网络,也不必依赖SWIFT传递报文。这并非意在立即颠覆现有体系,而是在关键时刻提供一个战略性的“备胎”和谈判的筹码,从而实现更高程度的金融独立。
4.3 争夺下一代数字金融的规则制定权
技术标准的背后,是规则和话语权。谁能率先建立起一套成熟、高效、合规的RWA发行、交易和监管体系,谁就能在下一代全球数字金融格局中占据有利地位。
从技术采纳者到标准制定者:当前,许多国家和地区都在积极布局。例如,香港和新加坡正在竞争成为全球领先的RWA中心,它们通过出台友好的监管政策、推动技术试点,吸引全球的RWA项目落地。
“中国方案”的战略价值:中国在CBDC(数字人民币)领域走在世界前列。如果能将数字人民币的先发优势与国内庞大的实体经济(特别是制造业和基础设施)相结合,推动以人民币计价的RWA走向国际市场,将是人民币国际化的一个全新、高效的路径。这不仅是输出商品和资本,更是输出一套以中国标准为核心的数字金融解决方案。
数字主权的实现,最终落脚于自主可控的基础设施、被广泛接受的价值锚定物、以及深度参与并影响国际规则制定的能力。RWA恰好在这三个层面都提供了强有力的技术抓手。
💠 五、行稳致远:RWA规模化落地的现实挑战
%20拷贝-dhsa.jpg)
RWA描绘的蓝图虽然宏大,但从理论走向大规模的现实应用,其道路上布满了技术、法律和地缘政治的荆棘。任何一项试图重塑底层秩序的技术,都必然会遭遇现有体系的巨大惯性与复杂挑战。忽视这些障碍,无异于在沙上建塔。
5.1 法律与合规的“无人区”
这是RWA面临的最根本、也是最复杂的障碍。技术跑得再快,也必须在法律的框架内运行,否则其创造的“价值”将是空中楼阁。
5.1.1 资产真实性与链上链下的一致性难题
区块链只能保证链上数据的不可篡改,但无法保证上链那一刻数据的真实性。如何确保RWA代币真正代表了其声称的链下资产,是信任的起点。
确权(Perfection)的复杂性:将一项资产的所有权清晰、无争议地转移到SPV或信托中,这个过程本身就极其复杂。尤其对于跨境资产,涉及不同国家的物权法、公司法,法律流程漫长且成本高昂。
持续验证的成本:资产上链并非一劳永逸。对于房地产RWA,需要定期审计其物理状况、产权状态。对于大宗商品RWA,需要持续监控其仓储安全、数量和质量。这些持续的链下验证工作,需要一个可信且成本可控的机制,否则会侵蚀RWA带来的效率优势。
5.1.2 跨境法律适用与司法管辖的冲突
一个部署在去中心化网络上的RWA项目,其资产、发行方、投资者可能分布在全球各地。当争议发生时,问题便接踵而至。
法律适用性:一个由新加坡公司发行的、代表巴西铁矿石的RWA,被一位德国投资者购买。如果发生违约,应该适用新加坡、巴西还是德国的法律?智能合约的自动执行结果,是否能被各国法院承认?
司法执行的困境:即便法院做出了判决,如何执行?如果资产方的实体在A国,但链上代币由B国的匿名地址持有,如何进行资产的冻结和划转?这挑战了现有的国际司法协助体系。
5.1.3 监管标准的分裂与不确定性
全球范围内,对于RWA的监管定义尚未统一。它究竟是证券、商品、还是全新的资产类别?不同的定性,对应着截然不同的监管框架(信息披露、投资者适当性、交易场所许可等)。这种监管的不确定性,使得大型金融机构在全面拥抱RWA时仍然步履蹒跚。
5.2 主权冲突与监管博弈
当RWA触及跨境资本流动和战略性资产时,它便不再是一个纯粹的金融问题,而是一个地缘政治问题。
数据主权与隐私:RWA交易记录了详细的资产所有权和资金流动信息。这些数据存储在哪里?由谁控制?是否会受到他国“长臂管辖”的影响?这些都是各国政府高度关注的数据主权问题。
资本管制与金融稳定:RWA实现了资产的全球无摩擦流动,这对于实行资本管制的国家来说,是一个巨大的挑战。如何防止资本通过RWA渠道无序外流,冲击本国金融稳定,是监管机构必须回答的问题。
反洗钱(AML)与反恐怖主义融资(CFT):去中心化和匿名性是区块链与生俱来的特性。虽然可以通过技术手段(如DID、VC)增强合规性,但如何在一个全球化的网络中,有效实施针对不同风险等级用户的AML/CFT检查,并确保各国监管机构能够有效协作,仍然是一个巨大的工程。
5.3 技术栈的“信任锚”难题
RWA体系的安全性,遵循“木桶效应”,其整体的可靠性取决于最薄弱的一环。
每一个环节都可能成为攻击点。例如,一次预言机报价的恶意操纵,就可能导致一个基于RWA的借贷协议发生大规模的错误清算。因此,构建一个端到端、全链路的安全体系,是RWA项目能够获得机构级信任的前提。
5.4 市场与运营风险的传导
最后,即便法律和技术问题都得到妥善解决,RWA依然面临着来自现实世界的市场与运营风险。
底层资产价格波动:大宗商品、房地产等资产的价格本身就存在周期性波动。这种波动会直接传导到RWA代币的价格上,给投资者带来市场风险。
履约风险的复杂性:现实世界的商业履约充满了各种意外。一个基建项目可能因为天气、供应链、劳工问题而延期。一份长期供货合同可能因为不可抗力而中断。如何将这些复杂的、非确定性的现实世界风险,优雅地编码进相对刚性的智能合约中,是一个巨大的挑战。过于简化的合约逻辑,可能无法应对现实世界的复杂性。
💠 六、未来之路:分阶段的实施路径与全球协作
面对上述挑战,RWA的发展不可能一蹴而就。它需要一个务实的、分阶段的实施路径,并且离不开深度的国际协作。
6.1 近期:夯实基础与试点先行(1-3年)
这个阶段的核心目标是在主权可控范围内,建立法律和技术的基础设施,并通过小规模、高价值的试点项目验证模式、积累经验。
确立主权RWA法律框架:首先要在国内层面,通过立法或司法解释,明确RWA的法律地位、资产上链的确权流程、以及相关智能合约的法律效力。为市场提供一个清晰、稳定的预期。
扩展合规试点范围:在现有数字货币、绿色债券等试点的基础上,选择更多适合RWA的场景进行探索。例如,在自贸区内开展基于数字仓单的链上供应链金融;或推动地方政府平台将其持有的优质基础设施(如高速公路收费权)进行代币化,面向合格机构投资者融资。
构建闭环生态系统:大力推动CBDC或合规稳定币的应用,并将其与RWA的发行、交易、清算环节打通。形成一个“合规货币 → 合规资产 → 合规交易”的价值闭环,先在体系内跑通全流程。
6.2 中期:区域互联与标准共建(3-7年)
当国内基础打牢后,下一步是将成功的模式向外辐射,与理念相近的贸易伙伴共建区域性的RWA网络和标准。
积极融入并主导多边项目:深度参与mBridge等多边CBDC桥项目,不仅是作为支付网络的参与者,更要积极推动其支持RWA的券款对付(DvP)功能,并争取在技术标准和治理规则的制定中发挥更大作用。
建立双边/多边监管互认:与主要的贸易伙伴国家,就RWA的监管标准、KYC/AML信息共享、司法协助等问题,签署双边或多边的合作备忘录(MOU)。探索建立一个“监管白名单”机制,简化合规资产在成员国之间的流动。
打造区域性RWA资产平台:可以依托“一带一路”等现有合作框架,建立一个服务于区域内贸易和投融资的RWA发行与交易平台。平台可以专注于能源、基建、农业等具有区域比较优势的资产类别,形成规模效应。
6.3 远期:重塑全球贸易金融新基石(7年以上)
在远期,随着技术成熟、标准统一、网络效应形成,RWA有望从一个补充性的创新工具,演变为全球贸易金融不可或缺的新基石。
成为贸易金融的核心基础设施:链上信用证、数字仓单融资、原子化结算等模式将成为主流。全球贸易的效率、透明度和普惠性将得到质的飞跃。
成为本币国际化的“数字锚”:以核心战略资产RWA为背书,本国的数字货币将在全球范围内获得更强的价值支撑和使用惯性,成为国际储备货币体系中的重要一极。
推动形成更加多元、均衡的全球金融秩序:一个由多个区域性RWA网络互联互通构成的全球价值互联网,将为世界提供一个独立于现有单一中心体系之外的、更具韧性和包容性的选择,推动全球治理朝着更加公平、合理的方向发展。
结论
代币化大宗商品与基建资产,正驱动RWA完成一次深刻的角色跃迁。它不再仅仅是加密世界内部的金融游戏,而是正在成为解决现实世界贸易结算困境、重塑国家数字主权定义的重要技术路径。通过将一国的核心实体价值转化为可在全球高效流转、可编程执行的数字凭证,RWA为构建一个更高效、更自主的国际价值交换网络提供了坚实的基础。
然而,这条道路并非坦途。从资产确权的法律难题,到跨境监管的复杂博弈,再到技术栈本身的安全挑战,每一个环节都需要审慎的设计与持续的努力。唯有通过分阶段推进法律建设、技术试点和国际协作,RWA才可能真正从一个充满潜力的概念,成长为未来主权数字经济的“压舱石”,以及全球贸易互信互联的坚固基石。
📢💻 【数实汇锐评】
RWA以代码重构全球信任,将实体价值锚定于数字世界。这不仅是金融创新,更是未来地缘经济与数字主权博弈的核心战场。