【市场观察】把减排变成资产:绿色RWA与MRV链上化的技术路径与政策窗口
【摘要】以链上MRV为信任基石,将绿色产出映射为可审计的RWA凭证,打通实体产业与数字金融。
%20拷贝.jpg)
引言
绿色资产正处在一个矛盾的境地。一方面,光伏电站、储能设施、需求响应资源,这些都是能够产生稳定物理产出和现金流的优质实体。另一方面,它们的价值变现与融资通路却异常狭窄。传统金融机构的评估体系,依然高度依赖主体信用或重资产抵押。对于碳减排、电网辅助服务这类“软收益”,银行的风控模型难以穿透,无法将其视为可量化、可信赖的还款来源。
这种“有价值,难融资”的困局,本质上是一个信任与效率的问题。如何让一份减排贡献、一次调峰服务,变成一份像银行存款一样清晰、可信、可流转的资产?答案指向了两个关键技术的融合,MRV(监测、报告、核证)体系的链上化与RWA(现实世界资产)的代币化。
MRV是绿色价值的“度量衡”,而区块链则为这个度量衡提供了不可篡改的“刻度”。将两者结合,我们得以构建一个从物理世界到数字世界的信任桥梁。在此基础上,RWA提供了一种金融封装工具,将经过可信计量的绿色效益,转化为标准化的、可在全球资本市场流动的数字凭证。这不仅是一次技术升级,更是一场资产范式的重塑。
💠 一、问题原点:绿色资产的“价值孤岛”与“信任赤字”

绿色资产的融资困境,根源在于其价值构成的复杂性与传统金融工具的适配性错位。这导致了两个核心痛点,即资产的“价值孤岛”与“信任赤字”。
1.1 融资通路单一,依赖传统信用范式
当前绿色项目的融资,主要依赖两条路径。
项目融资(Project Finance)。主要针对大型、集中的新能源电站。金融机构通过复杂的尽职调查,评估项目未来的发电现金流,并设置严格的账户监管和资产抵押。此模式门槛高、周期长、成本不菲,不适用于分布式、小规模的绿色资产。
主体信用融资(Corporate Finance)。资产方以公司自身的信用评级和财务状况向银行申请表内贷款。这种模式下,绿色资产本身只是作为一项普通固定资产存在,其独特的绿色效益和现金流结构并未得到充分的价值认可。
这两种模式都未能有效盘活资产本身。一个装机容量500kW的工商业分布式光伏项目,或是一个提供需求响应服务的楼宇空调集群,它们虽能持续产生收益,却很难仅凭自身获得银行的授信。资产的价值被锁定在物理形态中,无法自由流动。
1.2 “软收益”价值悬空,难以资产化
绿色资产的价值远不止于售电收入。其收益构成是多维度的,但很多“软收益”在传统金融框架下处于悬空状态。
碳减排收益。无论是通过CCER(国家核证自愿减排量)等碳信用交易,还是通过绿证获取环境溢价,这部分收益的核算与核证过程极其复杂。金融机构无法简单地将其视为稳定的未来现金流,因为其产生和交易依赖于一套独立的、非标准化的MRV流程。
辅助服务收益。储能电站参与电网调峰、调频,可以获得电力市场的补偿。需求响应资源在高峰时段削减负荷,也能拿到相应的补贴。这些服务的交付与效果衡量,需要精细化的数据监测与第三方确认,传统信贷工具无法对其进行有效评估和定价。
下表清晰地展示了绿色资产不同收益类型的融资困境。
这些“软收益”之所以难以被金融机构接纳,核心在于缺乏一个低成本、高效率、广受认可的信任机制。银行无法穿透厚厚的项目资料,去核实每一次调峰服务的真实性,也无法承担高昂的费用去聘请第三方机构,为一笔小额贷款反复核证碳减排数据。这就形成了“信任赤字”,阻碍了价值的有效传递。
💠 二、MRV:绿色资产上链的“信任锚”
要解决信任赤字,就必须从价值的源头——计量开始。在绿色金融和碳市场领域,MRV体系就是公认的“游戏规则”。它是一切绿色效益被承认、被交易的硬性前提。
2.1 MRV的核心三要素
MRV并非一个新概念,它是联合国气候变化框架公约(UNFCCC)下建立的一套方法论,旨在确保减排行动的成果是真实、可量化的。其流程包含三个密不可分的环节。
监测(Monitoring)。指按照既定的方法学,持续不断地收集和记录与温室气体排放或减排活动相关的数据。例如,光伏项目的发电量、储能系统的充放电数据、工厂的能耗数据等。
报告(Reporting)。指将监测到的数据进行系统性地整理、计算和汇总,按照规定的格式编制成报告。这份报告需要清晰地展示减排项目的基准线、实际排放量、减排量等关键信息。
核证(Verification)。指由一个独立且有资质的第三方机构,对提交的报告和相关支撑数据进行系统、独立的评估,以确认其报告的减排量是真实、准确且符合方法学要求的。
在传统模式下,这三个环节严重依赖人工操作、纸质文件和中心化机构的背书。整个流程不仅效率低下、成本高昂,更重要的是,数据在流转过程中存在多个断点,为信息篡改和“洗绿”行为留下了操作空间。一份经过核证的报告,其背后的原始数据是否真实,过程是否合规,往往难以被最终的资产购买方或金融机构彻底追溯。
2.2 区块链的角色:重塑MRV的信任机制
区块链技术并非要取代MRV,而是要对其进行一次彻底的数字化重塑,我们称之为bMRV(Blockchain-based MRV)。区块链的核心价值在于,它能以技术手段,将信任固化到流程的每一个环节中。
过程结构化与时间戳化。区块链通过智能合约,可以将MRV方法学的计算规则、报告模板、核证流程代码化、结构化。每一笔原始数据的上传、每一次减排量的计算、每一次核证机构的签名,都会被记录在一个带有精确时间戳的区块中。这使得整个MRV过程从一个“黑盒”,变成了一个透明、有序、按既定规则自动执行的“白盒”。
数据可追溯与防篡改。基于分布式账本和密码学哈希链接,任何上链的数据都具备了极强的防篡改性。从物联网设备采集的源头数据,到最终生成的碳资产凭证,形成了一条完整的、不可分割的证据链。任何人都可以沿着这条链回溯,查验每一个环节的真实性,但任何人都无法在不被察觉的情况下修改历史记录。
多方共识与去中介化信任。在bMRV体系中,项目方、数据采集方、核证机构、监管部门、资产购买方等多个利益相关者,都可以作为网络中的节点。一项核证结果的确认,不再仅仅依赖于某个中心化机构的“红头文件”,而是基于网络中多个节点的共识签名。这极大地降低了对单一中心节点的依赖,提升了整个体系的公信力。
通过这种方式,区块链将MRV从一个结果导向的认证体系,升级为一个过程可信的价值生成体系。它解决的不是“这份报告是否盖了章”,而是“这份报告背后的每一个数据、每一步计算是否都真实可信”的根本问题。这个“信任锚”一旦抛下,绿色资产的价值就有了坚实的数字化基石。
💠 三、MRV链上化的技术架构拆解

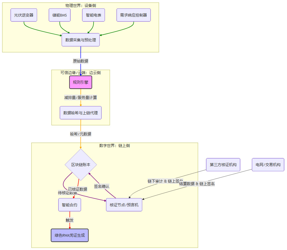
构建一个稳健的bMRV系统,需要一个端到端的、覆盖从物理世界到数字世界全链路的技术架构。这个架构通常可以分为设备侧、边云侧和链上侧三个层次,每一层都承担着确保数据可信传递的关键职责。
3.1 整体架构概览
下图通过Mermaid流程图,直观地展示了MRV链上化的数据流与技术分层。

这个架构的核心思想是分层信任、逐级传递。每一层都只做自己最擅长的事,并通过技术手段确保向上一层传递的信息是可信的。
3.2 设备侧:源头数据的可信采集
一切信任的起点,在于物理世界的源头数据。如果源头数据造假,后续的所有流程都将失去意义。因此,设备侧的核心任务是确保数据的原始性和完整性。
硬件可信根。在关键的计量设备中,如逆变器、智能电表、储能BMS(电池管理系统),应尽可能集成安全元件(SE, Secure Element)或可信平台模块(TPM, Trusted Platform Module)。这些硬件安全模块可以为设备提供唯一的、不可篡改的身份标识(DID),并保护数据采集和签名的私钥,防止设备被仿冒或数据在传输前被篡改。
数据签名与加密传输。设备采集到关键数据(如瞬时功率、累计电量)后,应立即使用其内置的私钥进行签名,生成数据摘要。然后通过加密的物联网通信协议(如MQTT over TLS)将原始数据和签名一并发送到边云侧。这确保了数据的来源可追溯和传输过程防窃听、防篡改。
设备生命周期管理。需要建立一套完整的设备管理体系,将设备的注册、激活、固件升级、注销等关键操作记录在链上或可信数据库中,防止使用未经授权或已报废的设备上传伪造数据。
3.3 边云侧:业务逻辑的标准化计算
边云侧是连接物理世界和数字世界的桥梁。它的核心任务是执行标准化的业务逻辑计算,并将结果以一种对区块链友好的方式进行封装。
规则引擎(Rule Engine)。这是边云侧的大脑。它内置了各种国家或行业认可的绿色效益计算方法学。例如,光伏发电的碳减排量计算,需要依据当地电网的平均碳排放因子;需求响应的服务量,需要根据预先约定的基线负荷算法进行计算。规则引擎接收来自设备侧的原始数据,严格按照预设的方法学版本进行自动化计算,输出减排量、服务量等关键业务指标。
计算过程透明化。为了增强可审计性,规则引擎的每一次计算都应生成详细的日志,包括输入的原始数据、采用的方法学标识、版本号、计算的中间步骤和最终结果。这些日志可以存储在链下的分布式存储系统(如IPFS)中,并将其哈希值记录在链上。
上链代理(On-chain Agent)。计算完成后,上链代理负责将数据打包并提交到区块链。它不会上传所有的原始数据和计算日志,因为这既不经济也可能涉及隐私问题。它通常只上传最核心的信息。
关键指标的哈希值。将原始数据集、计算日志、结果数据等打包计算一个整体的哈希值,作为数据的“数字指纹”上链。
核心元数据。包括项目唯一标识、设备DID、方法学版本号、数据时间戳、结果摘要等。
链下数据存储地址。指向存储在IPFS等系统中的详细数据包。
3.4 链上侧:共识驱动的价值确认
链上侧是最终的“信任公证处”。它的核心任务是通过多方共识,完成对绿色效益的最终确认,并将其转化为可编程的数字资产。
多方共识核证。数据上链后,并不会立即被承认为有效的绿色效益。智能合约会启动一个核证流程。指定的第三方核证机构、电网公司、电力交易中心等,可以作为链上的核证节点。他们会根据链上提交的元数据和哈希,调取链下的详细数据进行审计。审计通过后,他们会用自己的机构私钥对该笔数据记录进行链上签名。
智能合约自动化执行。当一笔数据获得了所有必要的签名后(例如,同时获得了核证机构的“真实性”签名和电网公司的“结算确认”签名),智能合约就会自动将其状态标记为“已核证”。这个状态的转变是基于代码逻辑和多方共识的,无人可以单方面干预。
绿色RWA凭证生成。一旦数据被核证,智能合约可以被触发,按照预设的规则生成相应的绿色RWA凭证(通常是基于ERC-20或ERC-1155等标准的同质化或半同质化通证)。例如,每核证1吨二氧化碳减排量,就自动铸造1个“碳信用通证”到项目方的地址。
3.5 隐私保护:合规与商业的平衡
在整个MRV链上化的过程中,数据隐私是一个无法回避的问题。企业的发电数据、用电曲线、交易价格等都属于商业敏感信息。直接将明文数据上链是不可行的。因此,必须采用相应的隐私保护技术。
“链上指纹+链下明文”。这是目前最常用、最务实的方案。如前所述,只将数据的哈希值(指纹)上链,而将包含敏感信息的明文数据存储在链下,通过授权机制分享给需要审计的特定方(如核证机构、监管部门)。这在保证数据可验证的同时,最大限度地保护了数据隐私。
零知识证明(Zero-Knowledge Proof, ZKP)。这是一种更前沿的技术方案。它允许数据所有方(如项目方)在不向验证方(如核证机构)透露任何原始数据的情况下,证明某个论断为真。例如,项目方可以生成一个ZKP,向全网证明“我根据方法学X,使用这批加密的原始数据,计算出的减排量确实是Y吨”,而无需暴露具体的发电量和计算过程。这为实现更高程度的隐私保护和自动化合规审计提供了可能。
通过这套分层解耦、逐级增信的技术架构,bMRV系统成功地将一个模糊、高成本的传统流程,改造为一个清晰、高效、可信的数字化价值生成流水线。
💠 四、从“可信数据”到“可交易资产”:绿色RWA的构建逻辑
当MRV链上化解决了“可信数据”的问题后,下一步就是如何将这些数据转化为“可交易资产”。这便是RWA(Real World Asset)发挥作用的环节。RWA的本质,就是为现实世界的资产或其收益权,在数字世界里创建一个金融映射。
4.1 RWA的核心金融逻辑
RWA并非一个纯粹的技术概念,它更是一个金融工程的范畴。其核心逻辑是将现实世界中具有可预期现金流或权利的资产,进行标准化的份额拆分,并用通证(Token)作为其数字化表达。
一个成功的RWA产品,必须满足两个基本前提。
底层现金流可被清晰验证。投资者购买RWA凭证,购买的是对未来现金流的索取权。因此,这个现金流的产生过程必须是透明、可信、可审计的。这正是bMRV体系所提供的核心价值。
法律上存在明确的确权基础。通证本身只是一串代码,它必须在法律层面与底层的资产权益进行有效绑定。这通常需要通过信托、特殊目的载体(SPV)、收益权转让协议等法律结构来完成。法律框架确保了通证持有者在现实世界中的权利能够得到保障。
4.2 绿色RWA的独特映射关系
对于绿色资产而言,RWA的映射对象不再是单一的、静态的资产所有权,而是动态的、经过MRV证明的“绿色效益包”。
这个“效益包”可以包含。
已产生的电力销售收入。
已核证的碳减排量所对应的碳信用。
已完成的电网辅助服务所对应的补偿金。
绿色RWA的构建过程,就是将这个“效益包”的未来收益权,打包、确权,然后映射为链上的金融凭证。投资者持有这个凭证,就相当于按份额拥有了分享这个“效益包”未来所产生全部现金流的权利。
这个逻辑可以用一个简单的公式来表达。
绿色RWA凭证 = f (已核证的绿色效益 x 市场价格 x 法律协议)
其中,“已核证的绿色效益”由bMRV系统提供,“市场价格”由电力市场、碳市场等决定,“法律协议”则提供了权利保障。三者结合,共同构成了绿色RWA的价值基础。
4.3 关键前提的再审视
要实现从数据到资产的飞跃,除了技术和金融逻辑,还有两个关键的现实前提必须得到满足。
结算数据的链上可信引入。bMRV系统证明了“产生了多少绿色效益”,但要形成现金流,还需要“这些效益卖了多少钱”的信息。电网公司的电费结算单、碳交易所的成交记录、电力市场的补偿通知,这些关键的结算数据需要通过预言机(Oracle)等机制,以一种可信的方式被引入链上,与bMRV数据进行关联,共同构成完整的现金流证据链。
资产登记与法律合规。碳资产需要在国家指定的登记机构进行登记。收益权转让需要在法律框架下签署有效的合同。这些链下的法律流程,是RWA项目合规性的生命线。技术方案必须与法律结构紧密配合,确保链上凭证的权利能够穿透到链下的实体资产。
总而言之,绿色RWA并非空中楼阁。它以bMRV提供的可信数据为地基,以清晰的金融逻辑为框架,以完善的法律结构为保障,最终构建起一座连接绿色实体经济与全球数字金融的桥梁。
💠 五、典型应用场景解析

理论框架最终需要通过具体的应用场景来检验其价值。在绿色资产领域,光伏和储能/需求响应是最具代表性的两类资产,它们的RWA化路径也各有侧重。
5.1 场景一:光伏与碳减排收益的RWA化
光伏项目是目前绿色RWA实践中最为成熟的领域。其现金流来源相对清晰,MRV方法学也较为标准化。
5.1.1 光伏项目的三重现金流
一个典型的分布式光伏项目,其未来现金流主要由三部分构成。
电力销售收入。这是最基础的现金流。根据“自发自用,余电上网”的模式,电费收入分为两部分,一部分是节省下来的电费(自用部分),另一部分是出售给电网的收入(上网部分)。
环境权益收入。这部分价值主要通过两种形式变现。
绿证(Green Electricity Certificate)。每产生1 MWh的绿色电力,就可以获得一张绿证。企业可以通过出售绿证,获得额外的环境溢价收入。
碳信用(Carbon Credit)。如果项目符合CCER等自愿减排机制的方法学,其产生的减排量可以被开发为碳信用,在碳市场上出售。
补贴或溢价。在某些地区或特定时期,可能还存在政府的度电补贴或参与绿色电力交易获得的溢价。
5.1.2 MRV在光伏场景中的作用
在光伏RWA项目中,bMRV系统扮演着“价值发现与锁定”的核心角色。
精确计量与归因。通过与逆变器和智能电表直连,bMRV系统可以不可篡改地记录每一度电的产生、自用和上网情况,并将这些数据与具体的时间、项目地点、设备ID进行绑定。这是所有后续价值计算的数据底座。
自动化碳资产生成。系统内置了碳减排因子和CCER方法学。一旦发电量数据被核证,智能合约就可以自动计算出对应的碳减排量,并启动碳资产的登记和签发流程。这为后续的碳交易提供了可追溯、可审计的数据源。
支撑绿证发行与核销。同样,bMRV系统可以为绿证的发行提供最直接的数据支撑。当绿证被交易和核销后,其状态也可以在链上进行同步更新,防止“一证多卖”的问题。
5.1.3 RWA产品的设计与实现
基于上述现金流和MRV基础,光伏RWA产品的设计路径变得清晰。
底层资产打包。选择一个或一批光伏项目,将其未来特定期限内(例如5年)的预期总收益权(电费收入 + 环境权益收入)打包,作为RWA的底层资产池。
法律结构设计。通过设立一个信托或SPV,将这些收益权从原始权益人(项目业主)处进行“真实出售”,实现风险隔离。该信托或SPV成为RWA凭证的合法发行主体。
通证化发行。发行代表该收益权份额的通证(例如,总计发行100万个PV-Token)。每个通证的持有者,都有权按其持有比例,分享未来5年内该资产池产生的所有实际现金流。
现金流自动分配。当电费结算或碳资产变现后,资金进入由智能合约监管的托管账户。智能合约会根据链上记录的通证持有地址和份额,自动、透明地将资金分配给每一位投资者,无需人工干预。
这种模式将一个非标的、长周期的光伏项目,转化为了标准化的、可流动的、收益可预期的金融产品,极大地拓宽了其融资渠道。
5.2 场景二:储能与需求响应的“灵活性服务RWA”
相比于光伏,储能和需求响应的价值更加动态和复杂。它们的核心价值不在于“发电”,而在于为电网提供“灵活性”。这类资产的RWA化,是对“服务”进行价值发现和固化的过程。
5.2.1 灵活性服务的价值构成
储能和需求响应资源可以通过参与电力市场的不同机制来获利。
能量时移套利。在电价低谷时充电,在电价高峰时放电,赚取峰谷电价差。
容量服务。承诺在需要时提供一定的备用容量,电网为此支付容量补偿费用,无论是否实际调用。
辅助服务。参与电网的调峰、调频等,根据响应的速度、精度和电量,获得相应的服务补偿。
需求侧响应。在电网发出邀约时,主动削减自身负荷,根据削减的负荷量和持续时间,获得补贴。
5.2.2 MRV的关键指标与挑战
对于灵活性服务,MRV的关注点不再是“发电量”,而是一系列动态的性能和服务交付指标。
bMRV系统在这里的核心挑战,是如何可信地定义和计量一次“成功的服务交付”。这不仅需要资产侧的数据,更需要引入电网调度中心、电力交易平台等第三方的数据进行交叉验证。例如,一次调峰指令的执行,需要链上同时记录储能站上传的放电曲线,以及电网调度系统下发的指令和确认信号。
5.2.3 RWA产品的设计方向
灵活性服务的RWA化,更侧重于将“已完成的服务合同”或“未来的服务能力”进行打包。
服务收益凭证(Service Revenue Token)。将一个储能站或需求响应资源池与电力市场签订的,未来一年内的容量补偿和辅助服务合同打包。投资者购买该凭证,实际上是在投资这些合同未来的履约现金流。bMRV系统则负责提供实时的、不可篡改的履约证据。
结构化产品设计。由于灵活性服务的收益存在一定不确定性,可以设计结构化的RWA产品。例如,将收益权分为优先级和劣后级。优先级投资者享受固定的、较低的收益,但风险也低;劣后级投资者(通常是项目方自身)承担主要风险,但享受超额收益。
再质押与流动性挖矿。一旦灵活性服务被RWA化,这些凭证就可以在DeFi(去中心化金融)协议中用作抵押品,进行再融资。或者,项目方可以激励那些为电网提供高质量服务的资源,给予额外的通证奖励(流动性挖矿),形成一个正向的经济循环。
通过这种方式,RWA将储能和需求响应这类重资产、运营复杂的项目,从单纯的“成本中心”转变为可被金融市场理解和投资的“利润中心”。
💠 六、对融资效率与风险控制的直接影响
MRV链上化与绿色RWA的结合,并非仅仅是技术的炫技,它对传统的绿色金融业务流程带来了颠覆性的效率提升和风险控制模式的变革。
6.1 对金融机构:从“事前尽调”到“事中穿透”
传统金融机构在审批绿色贷款时,高度依赖事前尽职调查。一旦贷款发放,对项目后续的实际运营情况,往往只能依赖于项目方提交的季度或年度报告,监控能力非常有限。bMRV+RWA模式彻底改变了这一点。
降低尽调与监控成本。金融机构不再需要派遣团队去现场核查设备、翻阅成堆的电费单。他们可以直接访问区块链浏览器,或者通过API接入bMRV系统,获取项目的实时运营数据和经过多方核证的效益报告。尽职调查从一个高成本、低频率的静态行为,变成了一个低成本、高频率的动态过程。
提供“链上审计轨迹”。每一笔绿色效益的产生、核证、交易和结算,都在链上留下了不可磨灭的痕迹。这条“审计轨迹”为金融机构提供了前所未有的资产透明度。他们可以清晰地看到贷款资金所支持的项目,是否在真实地产生预期的绿色效益和现金流,从而极大地增强了投后管理的穿透性和风险识别能力。
创新的风控模型。基于链上实时数据,金融机构可以开发新的、基于资产实际表现的动态风控模型。例如,可以设定一个智能合约,如果一个光伏项目的连续发电量低于某个阈值,将自动触发预警,甚至可以与贷款合同关联,动态调整利率或还款计划。
6.2 对资产方:从“单一融资”到“多路变现”
对于持有绿色资产的企业而言,这套体系打通了资产价值变现的多个通路,显著提升了资本运作的灵活性和效率。
一套数据,多重应用。企业投入建设的bMRV数字底座,其产出的可信数据是一项核心资产。这套数据可以同时用于。
向银行申请绿色贷款或绿色债券,作为还款能力的核心证明。
在碳市场或绿证市场进行交易,直接变现环境权益。
作为底层资产,发行RWA产品,面向更广泛的数字资产投资者进行融资。
作为ESG(环境、社会及管治)报告的数据支撑,提升企业评级和品牌价值。
降低融资成本,提升资产估值。由于资产的透明度和可信度大幅提升,金融机构的风险评估成本和不确定性溢价随之降低。这使得资产方有能力获得更低的融资利率。同时,当“软收益”被清晰地量化和确认后,资产的整体估值模型也将得到重塑,不再仅仅是固定资产的折旧,而是包含了其持续产生环境效益的“绿色溢价”。
加速现金回流。传统的碳资产开发和交易周期可能长达数月甚至一年。通过bMRV和RWA,这个过程可以被极大缩短。一旦效益产生并被核证,就可以立即生成链上凭证进行交易或质押,实现准实时的价值变现和现金回流,这对改善企业的现金流状况至关重要。
💠 七、政策与监管:被优先鼓励的代币化方向

在当前全球对数字资产监管日趋严格的背景下,与实体经济紧密结合、具有明确社会正外部性的绿色RWA,正成为一个“优先被容忍和鼓励”的创新方向。
7.1 国内政策基础与试点探索
中国内地虽然对虚拟货币交易持谨慎态度,但对“区块链+实体经济”的应用,尤其是服务于“双碳”目标的创新,一直持支持和鼓励的态度。
MRV的政策强制性。从绿色金融标准到上市公司环境信息披露要求,监管部门已反复强调MRV是“硬约束”。这为bMRV系统的应用提供了坚实的政策基础。一个能够提供可审计、可追溯数据的系统,天然符合监管的合规要求。
“区块链+”的国家战略。区块链技术已被列为国家战略性新兴产业。多地政府,如北京、上海、深圳、海南,都在积极推动“区块链+碳普惠”、“区块链+绿证管理”、“区块链+供应链金融”等试点项目。这些探索为后续更大规模的绿色RWA化,积累了宝贵的基础设施和监管经验。
数据资产化的政策东风。国家数据局的成立以及“数据二十条”等政策的出台,正在推动数据要素的市场化。经过bMRV体系确权和标准化的绿色效益数据,完全有潜力被认定为一种新型的、可交易的“数据资产”,从而在合规路径上获得新的突破口。
7.2 香港:全球绿色RWA的“超级联系人”
香港作为国际金融中心,正在积极拥抱Web3.0和数字资产创新,并明确将RWA,特别是绿色RWA,作为其发展的战略重点。
清晰的监管框架。香港证监会(SFC)和金管局(HKMA)已经发布了针对虚拟资产交易平台、STO(证券型通证发行)的监管指引和沙盒计划。这为绿色RWA产品的合规发行、交易、托管提供了清晰的路径图。
成熟的金融生态。香港拥有全球顶尖的法律、会计、信托、基金管理服务。这些专业的金融基础设施,可以为复杂的RWA产品设计提供完善的法律结构和资产托管方案,有效吸引和保护全球投资者。
“内地+香港”的双通道优势。内地的优质绿色资产,可以通过在香港设立发行主体的方式,对接全球资本。同时,香港的监管经验和产品创新,也可以为内地未来的政策制定提供参考。协鑫能科、朗新科技等多个内地企业的RWA项目选择在香港进行试点,正是看中了这一独特的“超级联系人”角色。
政策的东风与监管的逐步明朗,为绿色RWA从一个小众的技术实验,走向一个主流的金融赛道,提供了最关键的确定性。
💠 八、落地路径建议与中长期展望
理论和场景的探讨最终要回归到实践。一个绿色RWA项目从0到1,再从1到N,需要一个务实、分阶段的落地策略。
8.1 两步走的落地路径
第一步:先搭MRV数据底座,实现“数据资产化”。
打通数据闭环是首要任务。项目方应优先与设备厂商、电网公司、电力交易平台、第三方核证机构合作,建立一个能够覆盖数据采集、计算、核证全流程的bMRV系统。
确保数据的“公信力”。这个系统产出的数据,必须能够被至少一个权威方(如碳市场、绿金委、头部金融机构)所采信。可以先从满足特定机构的绿色贷款风控要求,或符合某个碳普惠方法学的标准入手。
在这个阶段,目标是将无形的绿色效益,转化为有形的、可被多方认可的“可信数据资产”。
第二步:再设计RWA产品,实现“资产金融化”。
明确底层资产与法律结构。在拥有可信数据的基础上,与律师、信托公司合作,设计清晰的资产包和收益权转让结构。
标准化产品要素。制定详细的产品说明书,明确风险披露、投资者适当性要求、估值方法、收益分配机制等。
选择合适的发行与交易渠道。初期可以在许可链或联盟链内,面向特定的机构投资者进行小范围试点。待模式成熟后,再寻求通过香港等地的合规渠道,面向更广泛的市场进行公开发行。
8.2 中长期展望:从“资产池”到“基础设施”
绿色RWA的未来,将超越单个项目的融资,演变为一个全新的、高效的绿色金融基础设施层。
短期(1-2年)。以项目级RWA试点为主。针对单个大型光伏电站、一批集中的储能项目,进行端到端的模式验证,跑通技术、金融、法律全流程。
中期(3-5年)。进入**“绿色资产池”与二级市场**阶段。
将大量同质化的、小规模的分布式绿色资产(如户用光伏、充电桩)打包,形成标准化的资产池,发行类似链上ABS(资产支持证券)的RWA产品。
在合规的二级交易平台上,实现RWA凭证的自由转让、质押和做市,形成有效的价格发现机制和流动性。
长期(5年以上)。形成互联互通的“绿色资产基础设施层”。
bMRV系统成为国家“双碳”数据体系的底层基础设施之一。
绿色RWA凭证能够与碳市场、绿电市场、以及传统的金融产品(如ETF、共同基金)实现无缝的价值交换和组合。
最终,MRV与RWA将共同成为跨境绿色资本流动的底层“通用语言”,让任何一个地方的减排贡献,都能被全球的绿色资本高效、透明地定价和投资。
结论
将减排行为转化为可交易的资产,是一项系统性工程。它始于物理世界最微观的数据采集,贯穿于严谨的业务逻辑计算,最终在开放的数字金融市场中完成价值闭环。MRV链上化,为这个漫长的价值链条提供了至关重要的信任基石,它以技术手段确保了“绿色”的成色。而RWA,则是在这块基石之上,构建起了通往广阔资本海洋的金融桥梁。
这条路径并非坦途,它依然面临着技术标准不统一、法律框架待完善、跨链互操作性不足等多重挑战。但其所指向的方向——一个更透明、更高效、更普惠的绿色金融未来——是明确且极具吸引力的。在技术与政策的双重驱动下,我们有理由相信,这场从“减排行为”到“数字资产”的深刻变革,正在加速到来。
📢💻 【数实汇锐评】
MRV链上化是信任的机器,RWA是价值的放大器。二者结合,将绿色资产从“重”变“轻”,从“死”变“活”,是数字金融服务实体经济的经典范式。