【市场观察】解锁“蓝色经济”:RWA如何为海洋资产代币化注入万亿新动能?
【摘要】现实世界资产(RWA)代币化正向海洋经济延伸。通过盘活蓝色资产,重塑融资模式,RWA为这一万亿级市场提供了全新的技术驱动力,同时也面临监管与技术挑战。

引言
现实世界资产代币化(RWA)已不再是局限于金融衍生品或城市地产的实验性概念。它的技术触角正深入实体经济的毛细血管,其中,广袤的海洋经济(Blue Economy)正成为其最具想象空间的“蓝海”赛道。全球RWA市场预计在2030年达到万亿级规模,其核心动能在于重构传统资产的价值发现、流通与投融资体系。本文将从技术架构、实现路径、系统性风险与生态构建等维度,系统性剖析RWA如何为“蓝色资产”代币化提供技术基石,并探讨其在实践中面临的深层次挑战。
一、🔵 蓝色资产RWA的技术基石与核心逻辑

1.1 RWA的架构本质:连接物理世界与数字世界的价值桥梁
RWA的本质并非简单地将资产信息“上链”。它是一个涉及法律、金融与技术的多层复合架构,旨在为物理世界的资产赋予数字世界的流动性与可编程性。其通用逻辑通常包含以下几个核心环节。
资产确权与隔离 (Off-Chain):这是整个流程的起点。需要一个合规的法律实体,通常是特殊目的载体(SPV),在链下持有实体资产的合法所有权或收益权。这一步确保了链上通证(Token)与链下资产之间存在明确、受法律保护的映射关系。
信息验证与数字化 (Off-Chain to On-Chain Bridge):资产的价值、状态、收益等关键数据,需要通过可信的机制进行采集、验证并传输至区块链。这一环节高度依赖预言机(Oracle)、物联网(IoT)设备以及权威第三方审计机构,是确保“链上-链下”信息一致性的关键。
代币化与发行 (On-Chain):在区块链上,通过智能合约将经过验证的资产权益铸造(Mint)成符合特定标准(如ERC-20, ERC-721, ERC-3643)的数字通证。每个通证代表了对标的资产的一份可分割、可交易的权利。
链上流转与治理 (On-Chain):通证在去中心化或合规的二级市场中进行点对点交易、借贷、组合投资等金融活动。智能合约可以自动执行收益分配、投票治理等预设规则,极大地提升了资产管理的效率与透明度。
1.2 蓝色资产的界定与分类
“蓝色资产”是一个宽泛的概念,涵盖了所有与海洋相关的、具备经济价值的实体或权益。RWA技术使其代币化成为可能。这些资产根据其特性可大致分为以下几类。
1.3 核心价值主张:流动性、可组合性与透明度
RWA为蓝色资产带来的变革,根植于区块链技术的三大核心特性。
流动性革命:传统海洋资产,如港口基础设施或大型渔业公司股权,投资门槛极高,通常是机构投资者的专属领域。RWA通过资产碎片化,将一个价值数亿美元的港口收益权拆分成数百万份通证,使得全球范围内的中小投资者都能参与。这不仅拓宽了融资渠道,也为资产持有者提供了更灵活的退出机制。
金融可组合性:代币化的蓝色资产成为DeFi(去中心化金融)生态中的“乐高积木”。一个代表海上风电收益权的通证,可以被用作抵押品在Aave等协议中借出稳定币,也可以与代表蓝碳信用的通证打包成一个ESG主题的结构化产品。这种无需许可的组合创新,极大地丰富了金融产品的多样性与资本效率。
过程透明度:智能合约是“代码即法律”的执行者。项目资金的流向、收益的分配规则、捕捞配额的使用情况等,都可以被编码在合约中,并由区块链网络公开、不可篡改地记录。这为监管机构、投资者和公众提供了前所未有的穿透式监督能力,有效降低了传统模式中的信息不对称与道德风险。
二、⚙️ 蓝色资产代币化的架构设计与实现路径

将蓝色资产进行RWA转化,需要一个稳健且分层的技术架构。这套架构不仅要处理链上逻辑,更要解决复杂的链下交互问题。
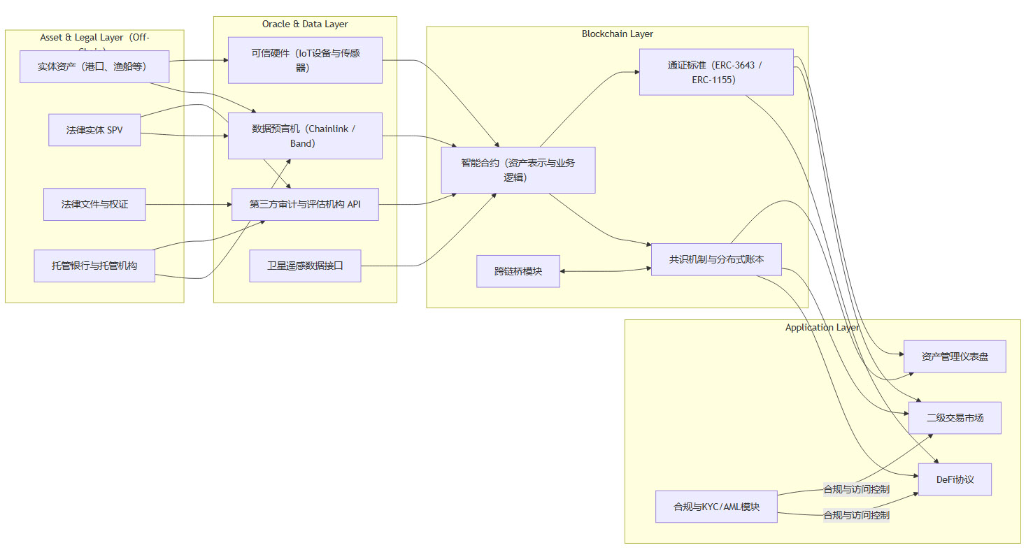
2.1 通用技术架构分层解析
一个完整的蓝色资产RWA平台,其技术栈可以解构为四个核心层次。

资产与法律层 (Asset & Legal Layer):这是物理世界的根基。所有链上活动的合法性与价值来源均在于此。SPV的设立、资产的托管、法律文件的完备性是技术架构无法替代的前提。
预言机与数据层 (Oracle & Data Layer):作为“链下-链上”的桥梁,该层的可信度直接决定了整个系统的成败。例如,渔船上的IoT设备需要防篡改,实时上传捕捞数据;评估蓝碳资产时,需要接入权威的卫星遥感数据API。预言机网络负责将这些数据安全、可靠地喂给智能合约。
区块链层 (Blockchain Layer):这是价值表示与逻辑执行的核心。选择公链(如以太坊、Polygon)还是联盟链(如Hyperledger Fabric)取决于对去中心化程度、交易成本和监管友好性的权衡。智能合约不仅定义了通证本身,还固化了收益分配、投票治理等业务逻辑。
应用层 (Application Layer):这是用户与代币化资产交互的界面。包括供投资者交易的DEX(去中心化交易所)或持牌的ATS(另类交易系统),以及项目方用于展示资产状况、管理投资者的仪表盘。KYC/AML(了解你的客户/反洗钱)模块通常也在此层集成,以满足合规要求。
2.2 典型场景的实现模式
不同类型的蓝色资产,其代币化路径和技术侧重点有所不同。
2.2.1 渔业捕捞权与收益权代币化
印尼价值3000万美元的渔业资产代币化项目,为该模式提供了早期范例。其实现路径大致如下:
资产打包:一家渔业公司将其拥有的特定船队在未来一个捕捞季的预期收益权,注入一个新设立的SPV中。
数据监控:为每艘渔船安装具备加密功能的IoT设备,实时追踪位置、捕捞量、燃油消耗等数据。数据通过加密通道上传至可信数据存储。
价值评估与代币发行:第三方评估机构根据历史数据和市场预测,对该收益权进行估值。平台根据估值,通过智能合约发行代表收益权份额的通证(例如,
FISHERY_REVENUE_TOKEN)。收益自动分配:渔获销售后,法币收入进入SPV的托管账户。托管方定期将收入兑换为稳定币(如USDC),并发送至一个收益分配智能合约。该合约根据投资者持有的通证份额,自动、按比例地将稳定币分配到其钱包地址。
透明治理:通证持有者可以投票决定是否延长项目周期、更换船队管理者等重大事项,实现社区化治理。
2.2.2 海洋基础设施资产证券化
港口、码头等资产适合采用类似房地产信托基金(REITs)的链上模式。
资产上链:将港口特定泊位或仓储设施的未来租赁合同收益权,通过法律程序转移至SPV。
发行类REITs通证:在链上发行代表这些收益权份额的通证。与传统REITs相比,链上REITs的发行成本更低,交易摩擦更小。
租金流数字化:租户支付的租金进入监管账户后,平台通过合规的法币出入金通道,将其转化为稳定币,并锁定在收益分配合约中。
二级市场流动性:这些通证可以在合规的数字资产交易所进行交易,投资者可以像买卖股票一样,随时买入或卖出港口资产的一部分权益。
2.2.3 蓝碳资产的MRV与代币化
蓝碳资产的代币化,技术核心在于可信的测量、报告与核证(MRV)。
项目注册与方法学:一个红树林修复项目,首先需要在权威的碳信用标准机构(如Verra)注册,并遵循其批准的MRV方法学。
数据采集与存证:利用卫星遥感、无人机巡检和地面传感器,定期测量红树林的生长状况和碳汇量。这些原始数据及其哈希值被记录在区块链上,确保不可篡改。
第三方核证:独立的第三方核证机构(Verifier)审查链上存证的数据,并根据方法学计算出该项目产生的实际碳汇量。核证结果同样上链存证。
碳信用代币化:经核证的碳汇量,被铸造成符合特定标准的碳信用通证(例如,
BLUE_CARBON_CREDIT)。每一个通证代表一吨经过核证的二氧化碳当量。全球市场交易:这些通证可以在全球碳市场或DeFi协议中自由交易,为有减排需求的企业提供了一种透明、高效的碳抵消工具。区块链技术解决了传统碳市场中普遍存在的**“双重计算”**问题。
三、⚖️ 实践中的挑战与系统性风险
尽管前景广阔,蓝色资产RWA的落地并非坦途。它面临着来自法律、技术和商业模式层面的多重挑战。
3.1 监管合规的“多体问题”
这是RWA领域公认的最大瓶颈。海洋资产的特殊性使其监管问题更为复杂。
法律定性模糊:一个代表渔业收益权的通证,在不同司法管辖区可能被认定为证券、商品或一种全新的资产类别。这直接影响其发行、交易所需遵守的法律法规,给跨国项目带来巨大的合规成本和不确定性。例如,美国的Howey测试与欧盟的MiCA框架对“证券型通证”的定义就存在差异。
主权与公共利益交织:许多海洋资产,如专属经济区的捕捞权或港口,涉及国家主权和公共利益。将其代币化并向全球投资者开放,可能引发关于国家经济安全、资源控制权等敏感问题。政府监管机构需要设计精巧的治理机制,在吸引外部资本与维护公共利益之间取得平衡。
跨境数据与隐私:海洋监测数据可能涉及地理位置、资源分布等敏感信息。数据的跨境传输和在公链上的处理,必须遵守GDPR等数据保护法规,这对系统的隐私计算能力提出了很高要求。
监管沙盒和试点项目(如香港金管局的代币化债券发行、青岛的RWA专项基金)是当前探索合规路径的有效方式。通过在有限范围内进行试验,监管机构和市场参与者可以共同摸索出适合蓝色资产RWA的监管框架。
3.2 “链下-链上”数据可信度鸿沟
系统的可靠性取决于其最薄弱的一环,而在RWA中,这一环往往是数据预言机。
物理世界攻击:传感器可能被恶意篡改或损坏,导致错误的链下数据被上传。例如,通过干扰渔船的GPS信号或篡改称重设备,可以制造虚假的捕捞量数据,从而骗取收益分配。
中心化风险:如果数据源(如第三方评估机构的API)是中心化的,其单点故障或作恶风险会直接传递到链上。一个可靠的RWA系统需要多源、去中心化的预言机网络,通过聚合多个独立数据源的信息来交叉验证,提高数据的抗操纵性。
数据时效性与成本:对于需要高频更新数据的资产(如潮汐能发电量),持续调用预言机会产生高昂的链上交易成本。需要在数据精度、时效性和经济成本之间做出权衡。
解决方案在于构建一个多层次的可信数据基础设施,结合硬件(可信执行环境TEE)、软件(去中心化预言机网络)和机制设计(质押惩罚机制),系统性地提升数据上链的可靠性。
3.3 资产价值评估与动态定价的复杂性
与价值相对稳定的房地产不同,许多蓝色资产的价值是高度动态和非线性的。
环境因素:渔业资源的价值受季节、气候变化、海洋污染等多种不可控因素影响。蓝碳资产的价值则依赖于复杂的生态系统演化。
市场与政策波动:可再生能源项目的收益与电价政策、补贴强度直接挂钩。港口吞吐量则受全球贸易形势影响。
缺乏标准化模型:对于许多新兴蓝色资产(如海洋生物医药专利),市场上缺乏公认的、成熟的估值模型。这使得初始定价和二级市场的价格发现变得异常困难。
这要求RWA平台集成更复杂的动态定价模型,并为投资者提供充分的风险披露。同时,智能合约需要具备处理极端情况的逻辑,例如,当资产收益远低于预期时,如何启动清算或重组程序。
3.4 社会责任与利益相关者平衡
技术创新不应以牺牲弱势群体的利益为代价。蓝色资产RWA在追求金融效率的同时,必须关注其社会影响。
“过度金融化”风险:将渔民赖以为生的捕捞权过度金融化,可能导致投机资本炒作,推高准入门槛,最终损害本地社区的利益。
利益分配机制:项目设计必须确保本地社区、渔民等核心贡献者能从资产增值中公平获益,而不仅仅是资本方。这可以通过在智能合约中硬编码一部分收益直接分配给社区钱包等方式实现。
因此,蓝色资产RWA项目在早期阶段,更适合面向具备专业风险识别能力的机构投资者或在封闭试点环境中推进,逐步探索出能够平衡各方利益、实现可持续发展的商业模式。
四、🧭 未来展望与生态构建策略

蓝色资产RWA的成功,将不取决于单一技术的突破,而在于一个涵盖政策、技术、产业与金融的协同生态的构建。
4.1 政策先行:构建监管沙盒与标准体系
顶层设计是规模化发展的前提。
纳入国家战略:将蓝色资产RWA作为发展海洋经济、践行“双碳”目标的创新金融工具,纳入国家级或区域性战略规划。
分步试点,标准先行:从产权清晰、价值易于量化、监管难度较低的资产类型(如已并网的海上风电项目、港口仓储租赁权)入手,在青岛、舟山等海洋经济发达地区建立RWA创新试点区。
构建一体化基础设施:在试点区内,推动建立集资产登记、合规审查、链上发行、二级流转和穿透式监管于一体的公共金融基础设施。这可以为后续项目的快速、合规落地提供模板和标准。
4.2 技术驱动:可信数据基础设施的演进
技术的演进将持续弥合“链下-链上”的鸿沟。
DePIN (去中心化物理基础设施网络):激励全球用户部署和运营传感器、无人机等物理设备,形成一个去中心化的、社区驱动的海洋数据采集网络。这比依赖单一公司的中心化方案更具韧性和可信度。
零知识证明 (ZKP):在不泄露原始数据的情况下,证明数据的真实性和合规性。例如,渔业公司可以向监管方提交一个ZKP,证明其总捕捞量未超配额,而无需透露每艘船的具体作业位置,兼顾了监管需求与商业机密。
跨链互操作性:通过CCIP等协议,实现蓝色资产在不同区块链之间的无缝流转,打破生态孤岛,汇聚全球流动性。
4.3 生态协同:从单点项目到产业平台
最终,蓝色资产RWA需要超越单个项目的成功,形成一个自我强化的产业生态。
培育专业服务商:生态需要专业的资产评估机构、法律合规顾问、智能合约审计公司、链下资产托管方等,共同为RWA项目提供全生命周期的支持。
建立数据与模型联盟:鼓励科研机构、科技公司和产业方共同建立开放的蓝色资产数据库和标准化估值模型,降低新项目进入的门槛和成本。
产融深度结合:推动RWA平台与实体海洋产业深度绑定。例如,代币化融资的资金,可以定向用于购买更环保的捕捞设备或投资于海洋生态修复,形成**“金融反哺实体、实体支撑金融”**的良性循环。
结论
RWA为盘活万亿级的蓝色资产提供了一个历史性的技术突破口。它通过重构资产的流动性、融资模式和治理机制,为海洋经济的可持续发展注入了强大的“资本+技术”双轮驱动力。这不仅是区块链技术走向实体经济纵深的关键一步,也是全球共同应对气候变化、保护海洋生态的创新路径。
然而,前路依然充满挑战。法律合规的迷雾、链下数据的可信度、复杂资产的定价以及社会责任的平衡,是每一个从业者必须正视和解决的系统性难题。未来的航程,不再是简单的“资产上链”,而是在政策、标准、数据和社区治理等多个维度,系统性地重塑现实海洋经济的数字金融基础设施。这片全新的“蓝海”,考验着我们的技术智慧,更考验着我们构建一个公平、透明、可持续未来的决心。
📢💻 【数实汇锐评】
RWA不是魔法,它无法凭空创造价值,而是价值的“放大器”和“连接器”。其在蓝色经济中的成败,最终取决于能否解决最根本的链下信任与合规问题,技术只是实现手段。